生活垃圾热值是决定生活垃圾是否能够焚烧的关键、也影响着了焚烧厂的设计和运行。生活垃圾热值可以通过三类经验模型(基于物理成分分析的模型、基于元素分析的模型和基于工业分析的模型)获得。相比于另外两种模型,基于物理成分分析的模型耗时短、花费少而应用较广。然而以往基于物理成分分析的经验模型具有较强的地域限制,基于某一城市的生活垃圾成分建立的模型很难应用到另一个城市。

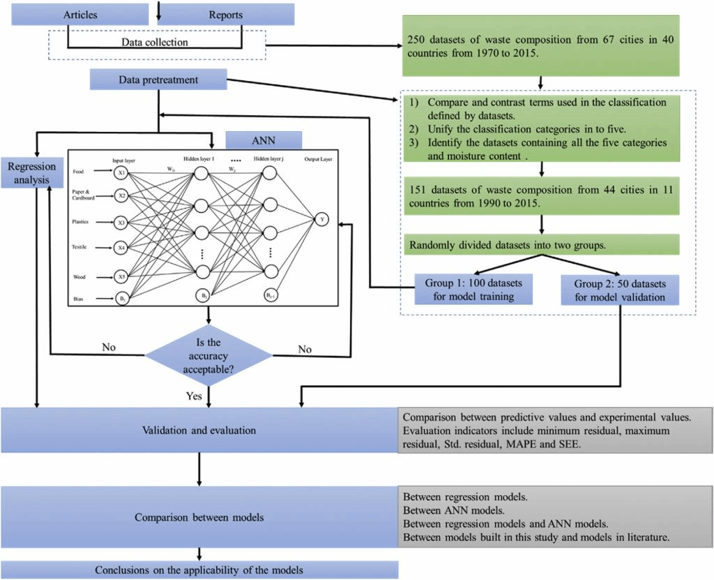
图1:研究技术路线图
为了获得一个应用范围较广的模型,电玩城app官网下载土壤生态与修复研究所王丹博士等研究人员收集了来自于11个国家44个城市从1990-2015年间的151组生活垃圾成分和热值的数据,利用多元线性回归和人工神经网络分别建立了生活垃圾热值的线性和非线性计算模型,模型评估指标(平均绝对百分比误差、标准平均误差等)对模型的评价结果显示该研究的模型优良,能较好的应用于大多数城市,尤其是亚洲发展中国家的城市生活垃圾热值计算。另外该研究也从理论上说明了垃圾分类,尤其是分开收集厨余垃圾,对生活垃圾资源化的重要性。该文章还对比了两种建立模型的方法(多元回归和人工神经网络)在建立生活垃圾热值计算模型中的优缺点。该工作为生活垃圾可持续管理提供了科学依据。
相关研究成果“Generalized models to predict the lower heating value (LHV) of municipal solid waste (MSW)”在热力学期刊《Energy》(SCI一区)上发表。电玩城游戏大厅app下载为第一单位,王丹博士为第一作者。论文链接:https://www.sciencedirect.com/science/article/abs/pii/S0360544220323860